Sich kümmern um was schief gehen kann
Sicherheiten im Projekt: Primavera Risk Analysis - Monte Carlo-Simulation im praktischen Einsatz
Das praktische Training beginnt, nach kurzer Würdigung der Grundlagen probabilistischer Theorie, unter besonderer Berücksichtigung der Risikoexposition als Summe von Ungewissheit und Risikoereignissen,im OPRA Risikomodell mit einem Vergleich der GUIs von OPRA und P6Pro sowie dem Import von P6- oder Project-Daten.
Dann werden einfache Wege zur Definition von Ungewissheit im Risikomodell und die praktische Bedeutung von Korrelationen zur Korrektur des systematischen Fehlers der PERT-Methode aufgezeigt sowie der OPRA-Workflow mit Einstellungmöglichkeiten der Itirationen und der Ergebnisausgabe im Verteilungsdiagramm vorgestellt.
Dann geht es um die Verfeinerung des Modells mittels triangulärer und nicht-triangulärer Wahrscheinlichkeitsverteilungen und die Erstellung von Vorlagen zur effizienten Attributtierung von Ungewissheit in Terminplänen. Im weiteren Verlauf wird dann die Modellierung von Risikoereignissen und Milderungsmaßnahmen im Risikoregister, deren Verknüpfung mit Terminplanaktivitäten und der Einsatz probabilister Weichen vorgestellt. Erfahrungsgemäß beanspruchen auch Fragen der Teilnehmer zur Nutzung der voreingestellten Berichte, Grafen und Ansichten einen beträchtlichen Teil der für das Training zur Verfügung stehenden Zeit.
CPM und PERT
In der Theorie des Projektmanagements dominieren zwei Ansätze: Die Methode des "Kritischen Pfades" (CPM) und die "Program Evaluation and Review Technique" (PERT). CPM folgt einen deterministischen Ansatz zur sequentiellen Berechnung von Zeit und Kosten mittels Addition einfacher Schätzwerte für die Dauer von Vorgängen unter Berücksichtigung von deren Ablauflogik. Das Ziel ist die Identifizierung des Kritischen Vorgänge, die das Projekt treiben.
Demgegenüber verfolgt PERT einen ereignisorientierten, probabilistischen Ansatz, mit mathematisch gewichteten Schätzungen (stochastische Netzplanmethode). PERT wurde für Projekten mit hoher Unsicherheit und geringer Erfahrung entwickelt. Oracle Primavera RISK ANALYIS (OPRA, vormals PERTMASTER) kombiniert die beiden Ansätze und bietet mit Risk Analysis einen mit P6 Professional/EPPM und MS Project kompatiblen Desktop Client mit mächtigen statistischen Methoden an, der große Projekte mit tausenden von logisch verknüpften Vorgängen unter verschiedenen Annahmen (Szenarien) und mit einem Zufallsgenerator viel-tausendfach berechnen und visualisieren kann. Aus der großen Zahl Simulationen des Projektes können Wahrscheinlichkeiten für Dauern und Kosten numerisch abgeleitet und visuell dargestellt werden.
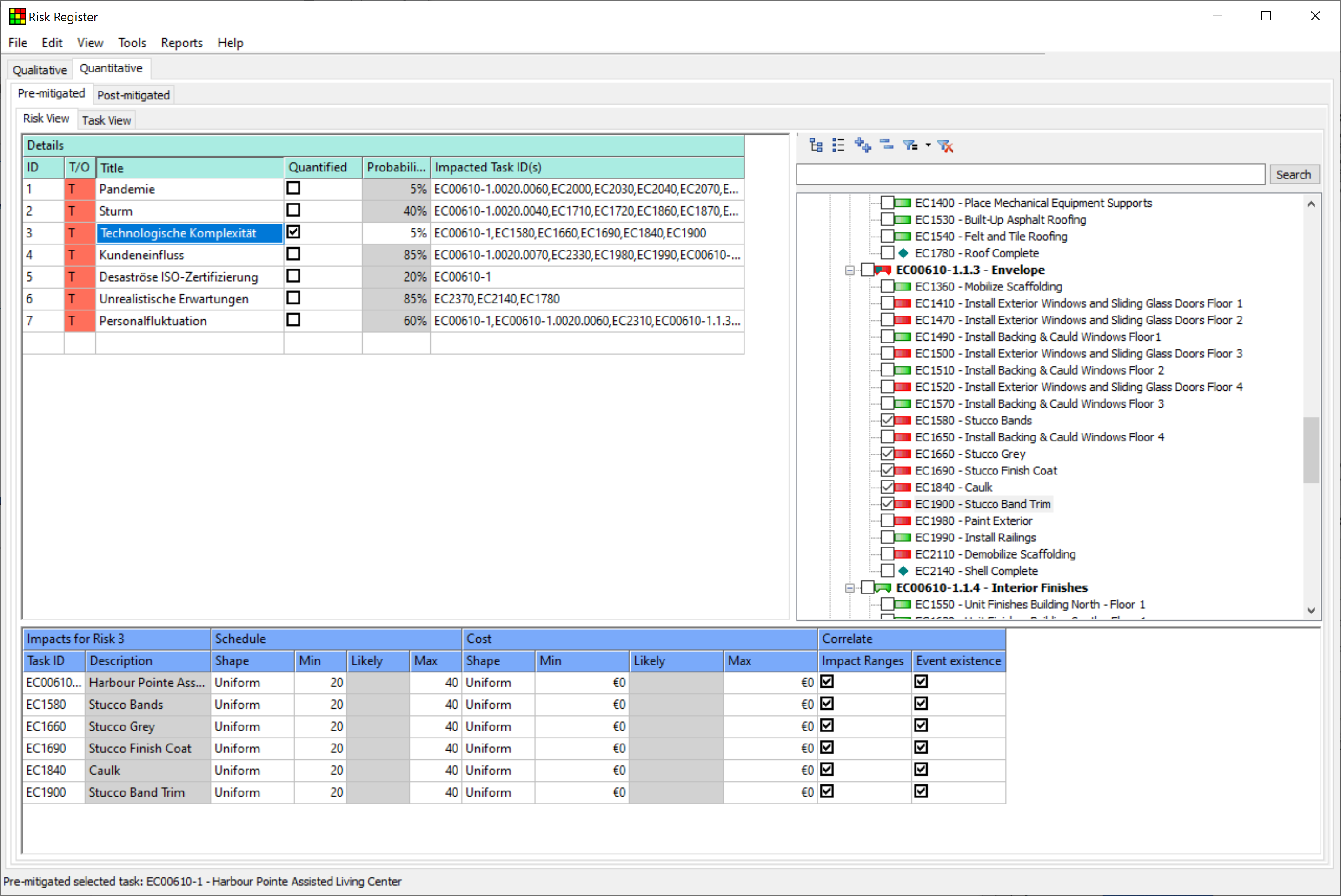
Mit P6 RISK können Sie identifizierte Risiken (und Chancen) in Bezug auf deren Auswirkungen auf den Termin- und Kostenplan bewerten und organisatorisch verwalten. Risikomanagement in Projekten beschäftigt sich mit Aktivitäten welche zur Verhinderung von ungeplanten Ereignissen beitragen, die den Projektverlauf gefährden. Dabei werden die Aufwände zur Risikominimierung oder des (mit der Eintrittswahrscheinlichkeit gewichteten) Schadens bei Risikoeintritt abgewogen und qualitative Maßnahmen und Tendenzen für den Termin- und Kostenplan abgeleitet.
Voraussetzung für Risikoanalyse und Risikomanagement:
Qualitative Risikoidentifizierung
Die Risikomatrix visualisiert eine Menge von Risiken, meist in Abhängigkeit ihrer Eintrittswahrscheinlichkeiten und potenziellen Auswirkungen. Sie ist eine grafische Darstellung der festgestellten Risikolage. Die Positionierung der Risiken ermöglicht einen Vergleich der Risiken und ist Grundlage für die Definition von Maßnahmen zur Minimierung der wesentlichen Risiken.
Qualitative Risikobewertung ist ein systematischer Ansatz, der dazu dient, die Wahrscheinlichkeit und Auswirkungen von Gefahrenereignissen und die Ergebnisse quantitativ als Risiko für Mensch, Umwelt oder ein Projekt zu berechnen.
Oracle Primavera Risk Analysis
Mit RISK ANALYSIS erstellen Sie auf Basis des „Gesetzes der großen Zahl“ ein einfaches oder (unter Einbeziehung der identifizierten qualitativen Risiken) auch hochkomplexes Risikomodell des Terminplans, der von der Software unter verschieden Min-Max z.B. 1000 mal mit Zufallsvariablen durchgerechnet wird. Im Ergebnis stehen quantitative Aussagen wie: „Dieser Turnaround wird mit einer Wahrscheinlichkeit von 10% am 30.12.21, mit 50% am 15.1.22, mit 90% am 13.2.22 fertiggestellt sein.
Um die Wahrscheinlichkeit zu ermitteln mit der Projektziele erreicht werden können, rechnet Primavera Risk Analysis Ihre Projekte Annahmen vielfach durch, speichert die Einzelergebnisse zwischen und kann diese z.B. als "Pivot -Projektplan" Risiko-Histogramm visualisieren. Vielleicht liegt nach der Analyse die Wahrscheinlichkeit (Probability P) dass Sie den von Ihrem Planungstool berechneten Endtermin für Ihr Project realisieren können bei 50% (P50). Die Analyse hat aber auch ergeben, dass Sie das Projekt zwei Wochen später mit 80%iger Wahrscheinlichkeit (P80) fertigstellen können.
Minimale-, Wahrscheinlichste- und Maximale-Dauer (Arbeit, Kosten) von Aktivitäten können in absoluten Zeiteinheiten, oder unter Bezug auf die Wahrscheinliche Dauer (=100), als Prozentsätze definiert werden. In RISK ANALYSIS können diese mittels "Duration Quick Risks" bequem auf alle Aktivitäten des Projektes angewendet werden. Dieses "schnell und schmutzig" erstellte Risikomodell kann dann durch abweichende Min-Max Dauern für einzelne Vorgänge verfeinert werden. des Projektes Das derart Min attributierte Projekt
Berechnete Wahrscheinlichkeitsverteilungen für das Projekt und seine Bestandteile als Histogramm: Distribution Graph
Ein Histogramm der Termin-Treffer der Simulationen lässt die Art der Verteilung erkennen. Aus deren Summenkurve lassen sich die Wahrscheinlichkeiten für das Erreichen der Termin- und Kostenziele auslesen.
Primavera P6 Professional/EPPM unterstützen den Prozess von der Risikoidentifikation über die Risikoabschätzung bis zum Risikomanagement mit eigener Funktionalität. MS-Project kann dafür mit Ad-Ins wie z.B. RiskyProject aufgerüstet werden. Letztendlich jedoch ist dies ein ein qualitativer Arbeitsschritt der Erfahrungen aus früheren Projekten, einen Austausch zwischen Management, Projektleitung und Projektteam, die Befragung von externen Experten oder fachkundigen Mitarbeitern, sowie ggf. die Orientierung an bestehenden Risikobewertungen voraussetzt. Dieser Arbeitsschritt kann auch mit Excel oder Papier gegangen werden.
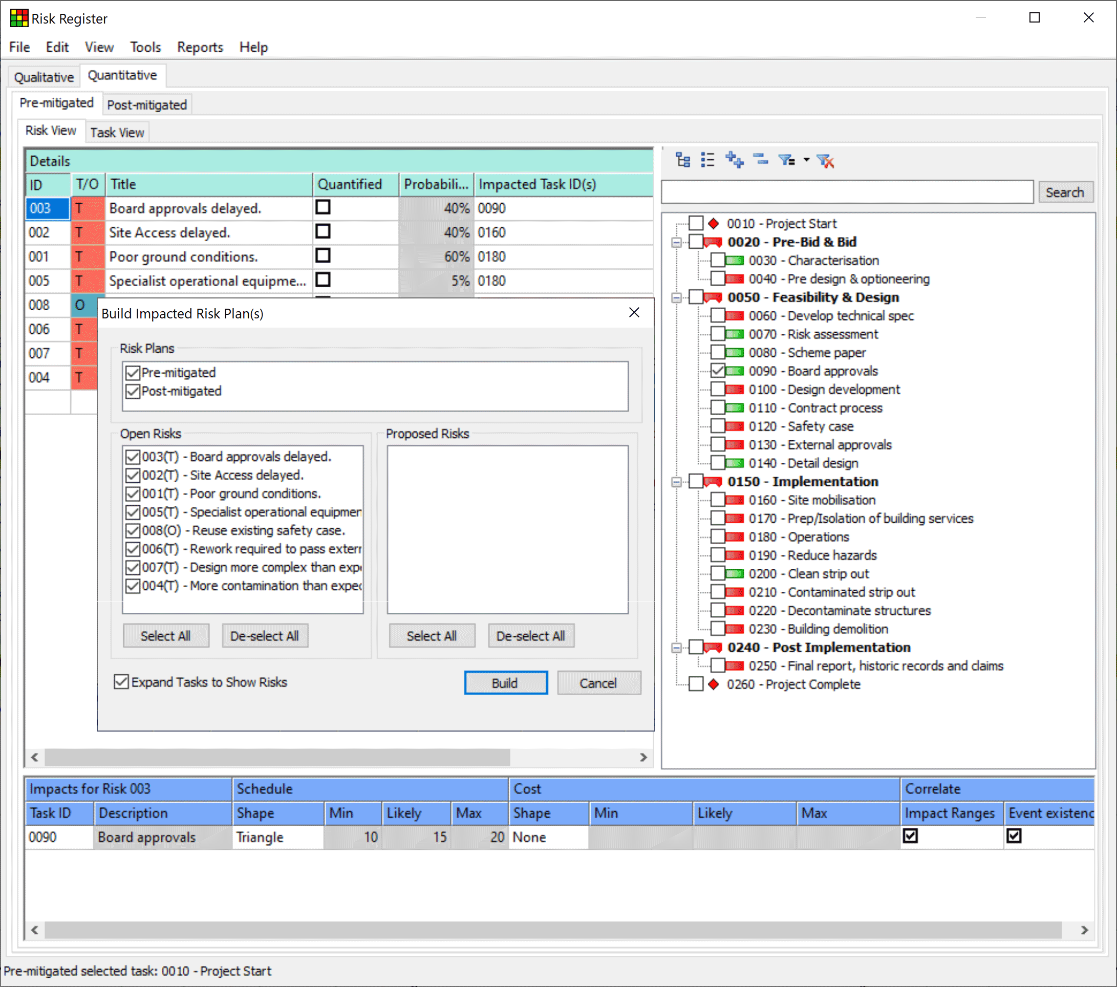
Arbeitsschritte Primavera Risk Analysis: Data-Loading - Schedule Check Report - Definition von Risiken für den Terminplan - Iterationen berechnen - Risk Distribution Graph - Summary Risk Report - Terminplan-Import (Oracle Primavera / MS Project) - Erstellung Terminplan-Check Report - Risikoidentifikation und –Bewertung - Risikoanalyse (Kosten / Termine) - Bewertung von Risikoauswirkungen - Vermeidungsstrategien
Wenn Risiken im Projekt qualitativ identifiziert und quantitativ bewertet wurden, dann können diese Erkenntnisse pauschal oder differenziert auf den Terminplan projiziert werden, der dann mit Hilfe vieler zufällig erzeugter Varianten des Projektplans vielfach berechnet wird. Aus den summierten Ergebnissen der Simulationen lassen die Wahrscheinlichkeiten für einzelner Termine der von der Terminplanung ermittelten Daten genau so auslesen, wie umgekehrt die Termine für bestimmte Wahrscheinlichkeiten. Falls hinterlegt, gilt dies auch für Arbeit und Kosten. Risikomanagement beinhaltet die systematische Erfassung, Bewertung und Verarbeitung von Risiken im Projekt




































